Beta applications are now closed. Join the waitlist for updates and early access. Join →
C
CUEDINI
Professional Live Show Cue Management
Waitlist now open!
Scroll to explore
Ask a Question Join the Waitlist →
Where we are

Development Roadmap

Done
Internal
Testing
Done
Waitlist
Open
Current
Closed Alpha
Testing
Soon
Closed
Beta
Coming
1st
Release
Future
General
Release

We're in Closed Alpha - join the waitlist for updates and early access.

Join the Waitlist Apply for Beta
Integrates With
Built for Live Show Professionals

Cue management,
redefined.

Professional audio and video cue management with AI stem separation, live timecode sync, NDI output, pyro allocation and show-ready paperwork.

Join the Waitlist Explore Features
Cuedini - full interface with editor, clocks, media viewers, waveform, cue list and transport controls
LTC Generate & Receive
ART-NET Generate & Receive
NDI | HX Send & Receive
ShowKontrol Receive
OSC Send OSC

Frequency analysis

Triband frequency-coloured waveforms.

Every pixel is coloured by its frequency content. Bass, mids and highs are analysed via FFT and mapped to a triband colour gradient, giving you an instant visual read of your audio's spectral balance at any zoom level.

Cuedini triband frequency waveform - full track overview with time grid and red playhead

Bass

Low frequencies render as deep navy blue. Kick drums, sub-bass and low-end energy are immediately visible in the waveform.

Mids

Mid-range content appears as bright blue and cyan. Vocals, guitars, synth leads and snare body sit clearly in the centre of the spectrum.

Highs

High frequencies glow as light cyan and near-white. Hi-hats, cymbals, vocal sibilance and transient detail stand out at a glance.

Cuedini frequency waveform - zoomed into a Drop section
Zoomed view - per-bar frequency detail with structure bars
Cuedini RMS analysis overlay with envelope curves
RMS analysis - loudness envelope overlay
Cuedini frequency bands analysis - Bass, Mid, High band levels with bass ratio graph
Frequency bands - Bass, Mid & High energy with bass ratio
Cuedini pitch spectrogram - note-level spectral heatmap across timeline
Pitch spectrogram - note-level harmonic analysis

Custom triband colours

Set your own colours for bass, mid and high bands. Switch between triband, solid blue, beat-strength and structure-coloured modes.

RMS & loudness analysis

Overlay RMS loudness curves on the waveform to visualise dynamic range and energy flow across your track in real time.

Beat grid & BPM

Snap to beat grid with BPM detection. Choose from 1/16 to 4/4 resolutions with adjustable grid offset for frame-accurate alignment.

Camera planning

Storyboard the show.

Visual planning tools for every department, built right into your show file.

Cuedini Camera Plan - visual shot storyboard with camera positions and cue assignments
GrandMA3 Integration

SYNC WITH CUEDINI

Any update you make in Cuedini is pushed to your GrandMA3 in real time - no manual re-entry, no delay.

C
CUEDINI
Show & Cue Manager
Edit cue names & notes
Reorder cue list
Add & delete cues
Real-time sync
LIVE
M A
GRANDMA3
Lighting Console
Cue list auto-updates
Names synced instantly
No manual re-entry

Local live sync + control

Sync with your team in real time.

Sync with other Cuedini users live and control playback and updates together. Share your session code, join the same show and keep playhead and cues aligned across every connected operator.

1) Share session code

Create a local live session and share the code with your team to join instantly.

SESSION CODE
CUED-2471

2) Join + live sync

Operators join with the code and sync to the same session state in real time.

3) Live control + updates

Playback actions and timeline updates sync live between users to keep everyone locked.

PLAYHEAD SYNC Operator A: PLAY Operator B: SEEK Operator C: LIVE

AI stem separation

Split any track into its 4 main components Vocals, Drums, Bass and Instruments with one click. Solo stems, build them up layer by layer and watch the waveform update in real time as your mix changes.

Cuedini AI stem separation - Vocals, Drums, Bass, Other

Automation

Automatic cue detection from RMS peaks.

Cuedini can auto-detect cue points by analysing RMS loudness peaks across the track. Fast transients, drops and major energy changes are converted into suggested cues you can review and refine.

RMS peak scan

Scan the full track RMS envelope to detect significant peaks, rises and drops where cues are most likely needed.

Smart cue suggestions

Generate suggested markers for intros, builds, impacts and drops, then accept, move, or delete each cue instantly.

Editable, never locked

Auto-detection accelerates your workflow while keeping full manual control so every cue remains show-ready and precise.

Cuedini automatic cue generation - peak detection and auto-generated cue markers across the waveform

Live timecode

Every protocol. One interface.

Generate LTC and Art-Net timecode from your playhead. Receive LTC, Art-Net timecode and TCNet from external sources. Lock your entire show to one timecode source.

LTC
01:23:30:13
25 / 30 fps
ART-NET
01:23:30:13
25 / 30 fps
TCNET
01:23:30:13

Multi-clock display

Display unlimited independent clocks simultaneously across 6 modes: Time of Day, Count Up, Count Down, Timecode and Cue clock's. Colour-coded and updating at 60fps.

Industry exports

Export directly to Resolume, disguise, GrandMA and Chamsys. Tracks, cues and layouts mapped automatically so you can open your show in your production software immediately.

Features

Everything you need for showtime.

From AI-powered stem separation to pyrotechnics allocation, Cuedini gives you complete control over every cue.

AI stem separation

One-click AI-powered stem splitting. Isolate vocals, drums, bass and instruments from any track. Solo stems, build them up layer by layer and watch the waveform change in real time.

AI Powered

Pyro allocation

Assign pyrotechnics to any cue with a full allocation system. Define parent cues with sub-cues specifying quantity, colour, type and tail effects. Countdown clocks per pyro cue, show mode that greys out fired cues and full PDF export for your pyro crew.

Pyrotechnics

NDI video I/O

Send and receive video over your network with full NDI support. Discover NDI sources and display live feeds in media panels, or broadcast your Cuedini output as an NDI stream to any NDI-capable application on the network.

Send & Receive

TCNet integration

Sync via the TCNet protocol. Eight layers of deck state and timecode, automatic track highlighting by name matching and colour-coded layer indicators across clocks and tracks.

ShowKontrol
Protocol

LTC & Art-Net timecode

Generate LTC and Art-Net timecode from the playhead position and receive LTC, Art-Net timecode and TCNet from external sources. Lock playback to incoming timecode or broadcast outward to your lighting desk and broadcast chain. Dedicated monitors with signal level, FPS, jitter and frame stats.

Generate & Receive

Send OSC

Fire cues and control external systems via OSC (Open Sound Control). Send OSC messages on cue trigger to lighting desks, media servers, audio playback and any OSC-capable device on your network. Fully configurable per cue.

Control

Export & paperwork

Export your show to industry-standard formats and generate professional PDF documentation.

  • Resolume Avenue / Arena
  • disguise (d3)
  • GrandMA
  • Chamsys
  • Avolites
  • PDF Cue Sheets
  • Show Books & Setlists
Exports

IP Show Viewer

A dedicated viewer window with high-quality triband waveforms that mirrors your main session in real time. Export standalone viewer apps for macOS and Windows so your crew can follow along without the full editor.

Viewer

Live timecode input

Lock your playhead to incoming timecode from LTC, Art-Net timecode or TCNet. A green timecode playhead tracks external sync in real time, with automatic track switching by timecode range, FPS auto-detection and a one-click unlock to return to manual mode.

Live Sync

Timecode output

Generate LTC and Art-Net timecode from your playhead position. Broadcast to your entire lighting, video and automation rig from a single source of truth.

Timecode input

Receive LTC, Art-Net timecode and TCNet from external sources. Lock your playhead to incoming timecode with auto FPS detection and one-click unlock to return to manual mode.

Live show tracking

Follow along in real time during the show. The Live Viewer gives your crew a full waveform, cue countdowns and current timecode, so everyone knows exactly where you are.

Pyro & devices

Create. Allocate. Export.

Build your pyro and device inventory, assign them to allocations, attach allocations to cues and export professional paperwork for your crew.

Define your full inventory - product name, quantity, colour, type and tail effects. Reuse across shows.

Group devices into parent allocations with sub-cues. Attach allocations to any cue on the timeline.

Generate professional PDF cue sheets and pyro documentation ready for your crew on show day.

Cuedini pyro allocation and device management
Cuedini pyro PDF export - professional paperwork for show crew

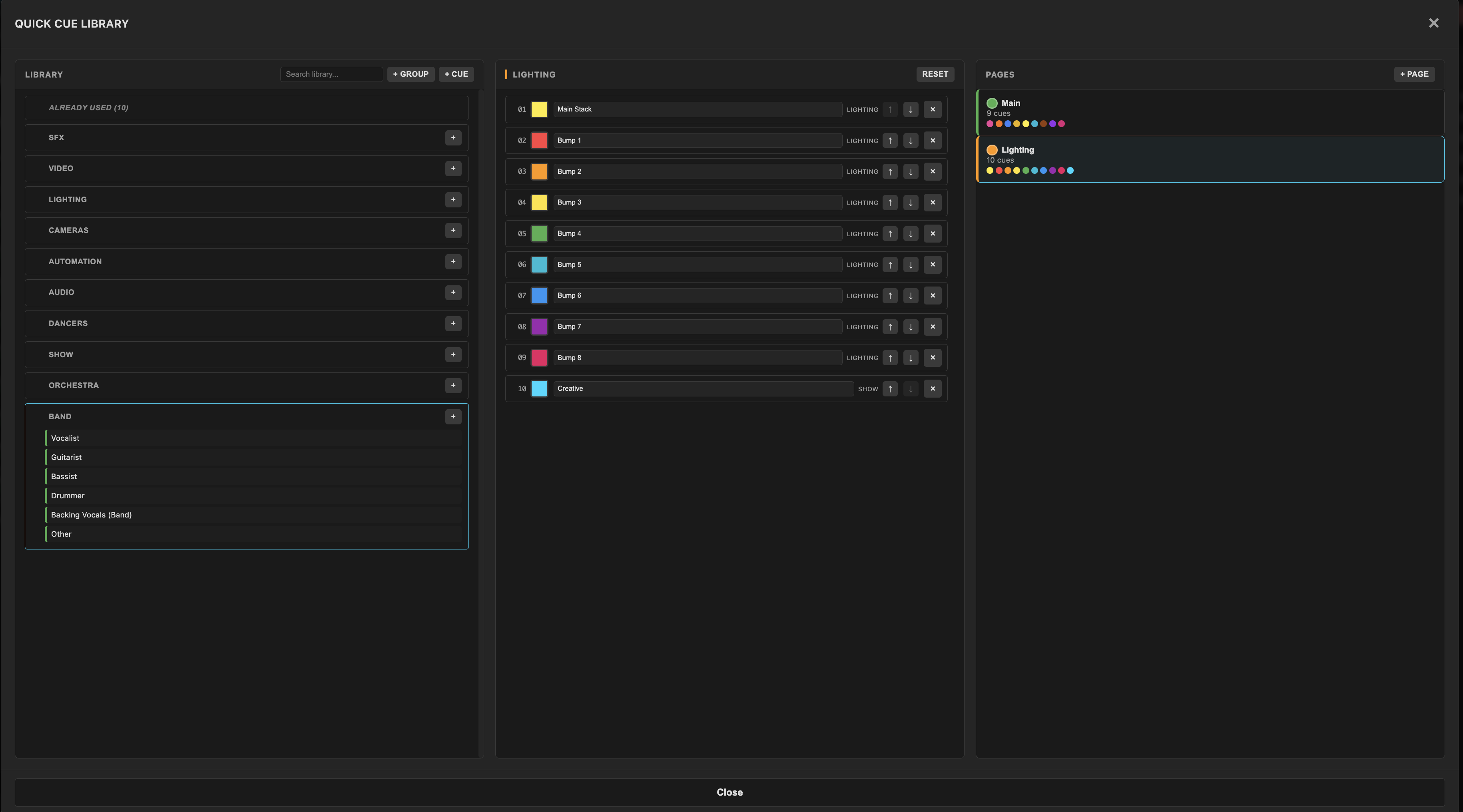
Cue system

Pages of cues. Everyone in sync.

Build a complete cue library organised by department: Lighting, Video, Audio, Pyro, Cameras, Automation and more. Create multiple pages so every operator has exactly the cues they need and stay synced across your entire team via Cloud Storage.

Cuedini Quick Cue Library - SFX, Video, Lighting, Cameras, Automation, Audio, Dancers, Show, Orchestra, Band departments with pages

Department groups

Organise cues into departments: SFX, Video, Lighting, Cameras, Automation, Audio, Dancers, Show, Orchestra, Band or add your own custom groups.

Cue pages

Create multiple pages of cues so each operator sees only what's relevant to them.
Switch pages instantly during the show without losing your place.

Cloud storage

Save your show file to Cloud Storage and every team member stays connected. Changes sync across machines so lighting, audio and video operators are always working from the same show.

Show mode

Countdown indicators per cue. Fired cues grey out so you always know what's been triggered and what's coming next.

Waveform cue markers

Every cue is visible directly on the waveform with labelled markers like Click, Build, Horn, Drop, Vox, so you can see the full show structure at a glance.

1000's of cues per track

No limits on cue count. Assign type, time, notes and countdown to every cue. Colour-coded by department for instant visual identification.

Live viewer

Give your crew a window into the show.

Cuedini Live Viewer - triband waveform, cue countdown list, multi-clock timecode display and transport controls

A dedicated live viewer that mirrors your session with triband frequency waveforms, cue countdowns and live timecode. Export as a standalone app for stage managers, lighting operators and FOH. No editing, just following.

Updates & Waitlist

Waitlist now open.

Be the first to know when Cuedini launches. Join the waitlist for updates, waiting list access, and priority onboarding.

Join the Waitlist
Beta applications are now closed
Open Now

Waiting List

Be the first to know when Cuedini launches. Get early access, updates and priority onboarding.

  • Early access to Cuedini
  • Priority onboarding
  • Development updates
Join the Waitlist
Coming Soon

Cuedini Creative

The complete Cuedini toolkit - everything you need to build and run professional shows.

  • LTC, Art-Net & TCNet Timecode
  • NDI Video I/O
  • Pyro Allocation & Cue Management
  • Export Paperwork (PDF)
  • IP Show Viewer & Live Viewer
Price TBC
Coming Soon

Cuedini Professional

Everything in Creative, plus AI-powered stem separation and intelligent cue creation.

  • Everything in Creative
  • AI Stem Separation
  • Stem Based Cues
Price TBC

Questions

Got a question?

Drop us a message and we'll get back to you.

Ask a Question

Join the Waitlist

Ask a Question

Beta Applications Open

Apply for Beta Testing